图形API


OpenGL & Vulkan

安卓图形API 官网文档

https://www.khronos.org/

https://www.khronos.org/registry/

https://www.khronos.org/developers

image-20211112104548536 image-20211112104606358

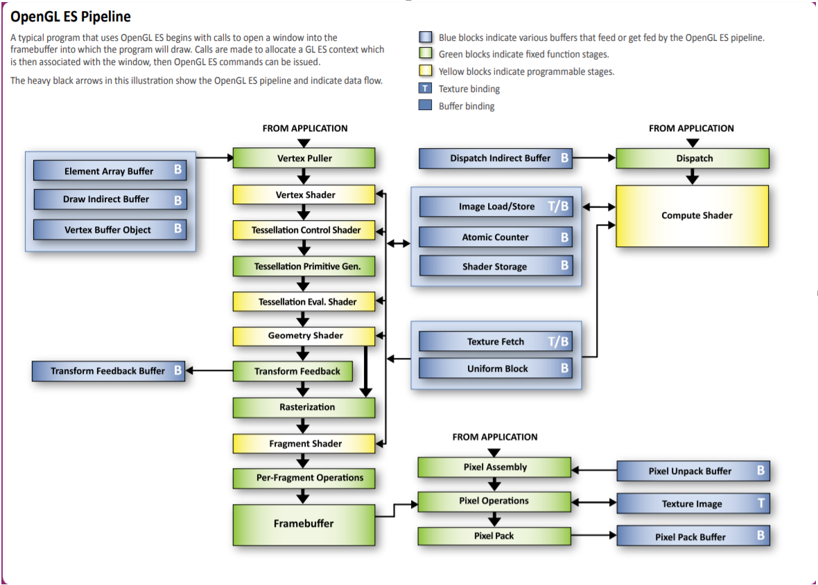
安卓图形管线

https://www.khronos.org/registry/OpenGL/

https://www.khronos.org/registry/OpenGL/index_es.php

https://www.khronos.org/developers/reference-cards

image-20211112104626471 image-20211112104641304

图书

https://www.khronos.org/developers/books/

image-20211112104728769

DX

Direct3D 官网

https://docs.microsoft.com/en-us/windows/win32/graphics-and-multimedia

image-20211112104449385

Metal

Metal 官网

https://developer.apple.com/metal/


文章作者: 血魂S
版权声明: 本博客所有文章除特別声明外,均采用 CC BY 4.0 许可协议。转载请注明来源 血魂S !
  目录